

我要反馈: 商家可提供需求或者疑问, 3-7天内会进行答复
修改范围: 可根据以上的搜索条件搜索, 多店铺修改在"按搜索范围"里进行多店铺修改
修改条件: 每个修改项的条件都不一致, 请点击修改项页面的帮助教程进行查看
定时执行: 定时时间不得小于当前时间, 定时执行时间偏差在5分钟以内, 修改量大则会延长, 请商家预留执行时间
效果预览: 可预览修改前后的内容, 可排除不需要修改的
1.按范围修改:

2.按商品搜索


3.按商品编码搜索

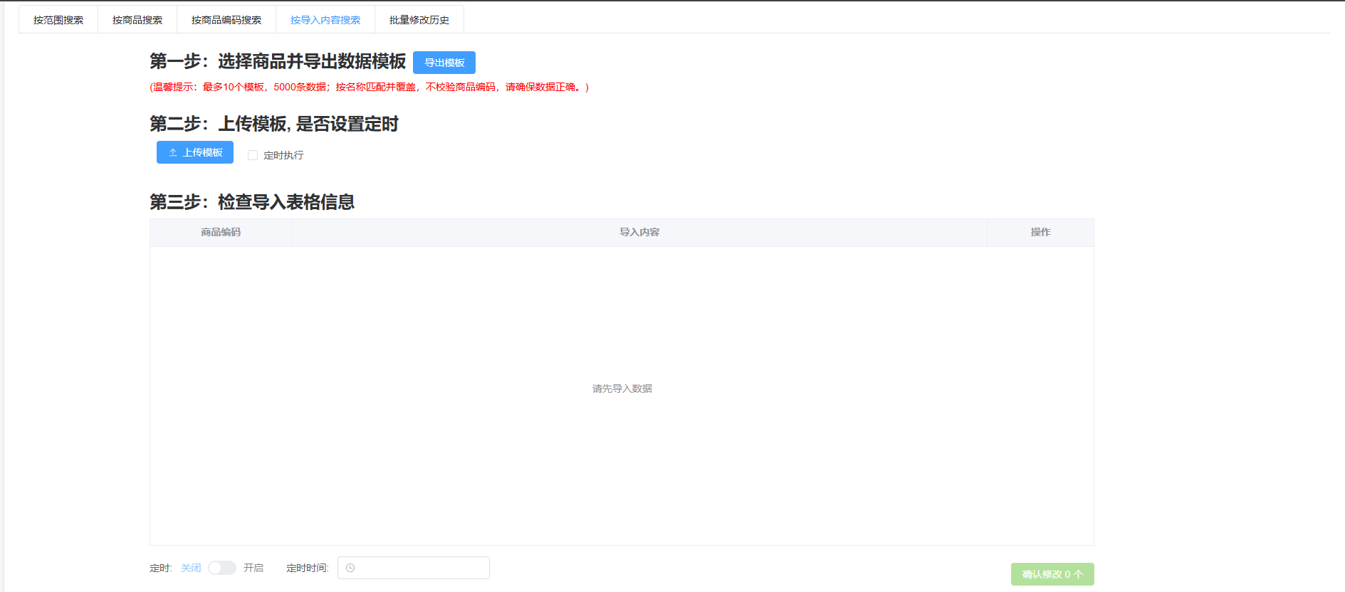
4.导入内容搜索

5.修改记录


点击修改记录, 查看修改前后内容, 支持恢复到修改前的内容
具体的修改项可点击页面的帮助教程, 会有具体的修改项教程
商家如有疑惑或者需求可点击页面的"我要反馈"或者联系客服"shujumei8"